(mehr auf Edley.de)
MySQL installieren
Im Edley-Kurs wirst du dich nicht nur mit der Theorie befassen, sondern das Gelernte auch gleich in die Praxis umsetzen. Dazu ist es notwendig, dass du auf deinem eigenen Rechner eine Datenbank einrichtest. Hierfür ist es notwendig, ein Datenbankmanagementsystem (DBMS) zu installieren. Im Folgenden erfährst du, wie du dabei vorgehst.
Datenbank-Software auswählen
Im Prinzip würde sich jedes einzelne der genannten Datenbankmanagementsysteme dazu eignen, die Aufgaben in diesem Kurs zu bearbeiten. Allerdings ist es notwendig, eine Entscheidung zu treffen. Wir verwenden für die Bearbeitung der Aufgaben in diesem Kurs MySQL. Dabei handelt es sich um eines der beliebtesten Datenbanksysteme und es ist vollkommen kostenfrei erhältlich.
Wenn du willst, kannst du aber auch ein anderes DBMS verwenden – immer unter der Voraussetzung, dass dieses ebenfalls mit SQL arbeitet. Die Befehle sind dabei (von kleinen Ausnahmen abgesehen) die gleichen. Lediglich die Benutzeroberfläche ist anders gestaltet, sodass die Darstellung von den Screenshots abweichen kann.
Datenbanksystem installieren
Der erste Schritt beim Installationsprozess besteht darin, die Software herunterzuladen. Das ist unter folgendem Link möglich: https://dev.mysql.com/downloads/mysql/

Diese Seite führt dich zur aktuellen Version der Software. Bei Select Operating System kannst du dein Betriebssystem auswählen.
Windows
MySQL Download
Wenn du das Betriebssystem Windows verwendest, ist es sinnvoll, den MySQL Installer MSI auszuwählen. Dazu musst du den obersten Button mit der Beschriftung Go to Download Page anklicken.
Daraufhin wirst du zu einer weiteren Seite geleitet, auf der wiederum zwei Download-Möglichkeiten zur Verfügung stehen. Die Unterschiede zwischen diesen sind nur minimal. Deshalb raten wir dazu, einfach die erste Download-Möglichkeit zu nutzen.
Hinweis: Bei beiden Alternativen ist angeben, dass sie sich für 32-Bit-Systeme eignen. Du kannst sie jedoch auch problemlos auf einem Rechner mit 64 Bit installieren.
Wenn du eine passende Version ausgewählt hast, wirst du vor dem Download noch zu einer weiteren Seite geleitet. Dabei wirst du dazu aufgefordert, dich mit deinem Oracle-Account einzuloggen beziehungsweise diesen zu erstellen. Dies wäre zwar kostenfrei möglich, schneller und einfacher ist es jedoch, den Download direkt zu starten. Klicke dazu auf den hervorgehobenen Link:

Der Download sollte nun beginnen.
MySQL Installation
Nachdem der Download abgeschlossen ist, musst du das Verzeichnis mit deinen Downloads öffnen und den Installer öffnen. Dieser leitet dich dann Schritt für Schritt durch den Installationsprozess. Beim Installationsprozess kannst du in der Regel die vorgegebenen Einstellungen einfach bestätigen.
Im Fenster mit der Überschrift Check Requirements kann es jedoch manchmal zu einer Fehlermeldung kommen: Falls du die Software Visual Studio auf deinem Rechner nicht installiert hast, erscheint hier die Meldung, dass die Voraussetzungen für MySQL for Visual Studio nicht erfüllt sind. Da wir diese Erweiterung im Kurs jedoch nicht verwenden, stellt das kein Problem dar. Du musst einfach bestätigen, dass du mit der Installation fortfahren willst. Die entsprechende Erweiterung wird dann nicht installiert.
- ❗️ MySQL Root Passwort: Lediglich auf der Seite Accounts and Roles, auf der du das MySQL Root Passwort vorgeben musst, ist etwas Vorsicht notwendig: Das Passwort, das du hier eingibst, ist später noch für den Zugriff auf die Datenbank erforderlich. Dabei handelt es sich um den Root-Account, der alle Rechte für die Bearbeitung der Datenbank erhält. Merke dir das Passwort gut, da du es später noch benötigen wirst. Der folgende Screenshot zeigt diese Einstellung:

Danach musst du noch einige weitere Fenster bestätigen. Auch hierbei ist es empfehlenswert, stets die Standard-Konfiguration auszuwählen.
Lediglich bei dem Fenster mit der Überschrift Connect to Server musst du darauf achten, das richtige Passwort vorzugeben. Hierbei wirst du gefragt, mit welchem Account im Rahmen der Beispiele auf den Server zugegriffen werden soll. Als Username ist hierbei root vorgegeben. Es handelt sich also um den Root-Account, den wir gerade angelegt haben.
Daher musst du an dieser Stelle auch das gleiche Passwort verwenden, das du soeben vorgegeben hast. Mit einem Klick auf die Schaltfläche Check überprüfst du, ob die Anmeldedaten korrekt sind. Der folgende Screenshot zeigt dir das entsprechende Fenster:

Bestätige nun auch diese Auswahl. Danach folgen noch einige weitere Konfigurationsschritte, bei denen es wieder ausreicht, die vorgegebene Standard-Konfiguration zu bestätigen. Wenn der komplette Vorgang abgeschlossen ist, sollte MySQL zur Verfügung stehen.
macOs
MySQL Download
Für macOS ist leider kein Installer verfügbar, mit dem es möglich ist, alle erforderlichen Bestandteile gemeinsam zu installieren. Deshalb müssen wir uns zunächst überlegen, welche einzelnen Bestandteile wir benötigen.
- Zum einen ist der MySQL Community Server notwendig. Dieser organisiert die Daten und nimmt die Datenbankabfragen entgegen.
- Zum anderen arbeiten wir in diesem Kurs mit der MySQL Workbench. Dabei handelt es sich um eine Oberfläche, die es erlaubt, SQL-Befehle einzugeben und die Datenbanken grafisch darzustellen.
Diese beiden Bestandteile musst du auf dem Mac separat installieren.
Installiere zunächst den MySQL Community Server. Der Download-Link ist der gleiche wie unter Windows:
https://dev.mysql.com/downloads/mysql/
Wähle nun macOS als Betriebssystem und die auf deinem Rechner installierte Version aus. Bei den Optionen, die daraufhin erscheinen, ist es ratsam, DMG Archive auszuwählen. Klicke auf den blauen Download-Button rechts neben diesem Ausdruck.

Bevor der Download startet, erscheint eine Seite, die dich dazu auffordert, einen Oracle-Account zu erstellen oder dich mit deinem Account einzuloggen. Dies wäre zwar kostenfrei möglich, schneller und einfacher ist es jedoch, den Download direkt zu starten. Klicke dazu einfach auf: No thanks, just start my download.
MySQL Installation
Nachdem der Download abgeschlossen ist, musst du den Installer öffnen. Beim Installationsprozess kannst du in der Regel die vorgegebenen Einstellungen einfach bestätigen. Der Installer fordert dich zunächst auf, deinen Mac-User einzugeben.
- ❗️ Anschließend musst du ein Passwort für den root-User der Datenbank vorgeben. Dieses solltest du dir gut merken, da du es später für den Zugriff auf die Datenbank benötigen wirst.
Nach der Installation findest du MySQL in deinen Systemeinstellungen:

Workbench Installation
Der nächste Schritt besteht darin, die MySQL Workbench herunterzuladen. Dabei handelt es sich um eine Oberfläche für die Nutzung der Datenbank.
Der Download ist hier möglich: https://dev.mysql.com/downloads/

Klicke nun auf MySQL Workbench. Daraufhin gelangst du zum Download-Bereich. Die Seite wählt dabei automatisch die passende Version für dein Betriebssystem aus. Du kannst also direkt mit dem Download beginnen. Anschließend kannst du die Workbench öffnen. Um diese zu nutzen, musst du dich mit deinem root-Passwort anmelden.
Zum Abschluss kannst du überprüfen, ob die Installation erfolgreich war und MySQL richtig läuft. Klicke dafür oben links auf das Apple-Symbol und wähle die Systemeinstellungen aus. Wenn du etwas runter scrollst, erscheint unten links das MySQL Logo. Wenn du darauf klickst, solltest du beim SQL Server einen grünen Punkt erkennen. Dieser zeigt, dass alles richtig läuft.

Oberfläche von MySQL
MySQL ist ein System, das aus mehreren Teilen besteht. Zum einen gibt es den MySQL Server. Dabei handelt es sich um einen Datenbank-Server. Dieser stellt die technische Grundlage der kompletten Datenbank dar. Er nimmt die SQL-Befehle entgegen und führt diese aus.
Mehrere Oberflächen
Darüber hinaus ist eine Benutzeroberfläche notwendig, um die Befehle einzugeben und an den Server zu übermitteln. Bei der Installation, die wir gerade durchgeführt haben, wurden für diese Benutzeroberflächen bereits drei verschiedene Alternativen hinzugefügt:
- MySQL Command Line Client
- MySQL Shell
- MySQL Workbench
MySQL Command Line Client und MySQL Shell
Die beiden Programme MySQL Command Line Client und MySQL Shell sind einfache Kommandozeileninterpreter (wie du sie auch von der Eingabeaufforderung bzw. dem Terminal kennst). Sie verfügen über eine Verbindung zur MySQL-Datenbank und erlauben, SQL-Befehle direkt einzugeben. Alle Befehle, die du in diesem Kurs kennenlernst, kannst du über diese beiden Oberflächen anwenden.
MySQL Workbench
Für eine ansprechendere Darstellung wählen wir jedoch ein anderes Instrument aus: die MySQL Workbench. Dabei handelt es sich um eine Oberfläche, die sowohl SQL-Befehle in Textform entgegennimmt, als auch die Bearbeitung der Datenbanken und Eingaben anhand einer grafischen Oberfläche erlaubt. Außerdem ermöglicht sie eine einfache Anzeige der Inhalte der Datenbank – so kannst du deine Eingaben sofort überprüfen.
Beispieldatenbank mit MySQL Workbench erkunden
Starte die MySQL Workbench (wenn du Windows nutzt, findest du sie im Start-Menü). Nachdem du das entsprechende Symbol angeklickt hast, erscheint das Fenster, das im folgenden Screenshot zu sehen ist:

Hier wollen wir zunächst eine Beispiel-Datenbank abrufen, um uns mit deren Strukturen vertraut zu machen. Danach erzeugen wir eine Beispieltabelle. So erkennst du, dass dies über die grafische Benutzeroberfläche auch ohne SQL-Kenntnisse möglich ist.
Auf der Startseite der Workbench findest du verschiedene Links – zur Dokumentation, zum Blog und zum Forum. Diese können sehr hilfreich sein, wenn du weitere Informationenen zu MySQL benötigst. Wir beginnen nun jedoch damit, die Datenbanken zu erforschen.
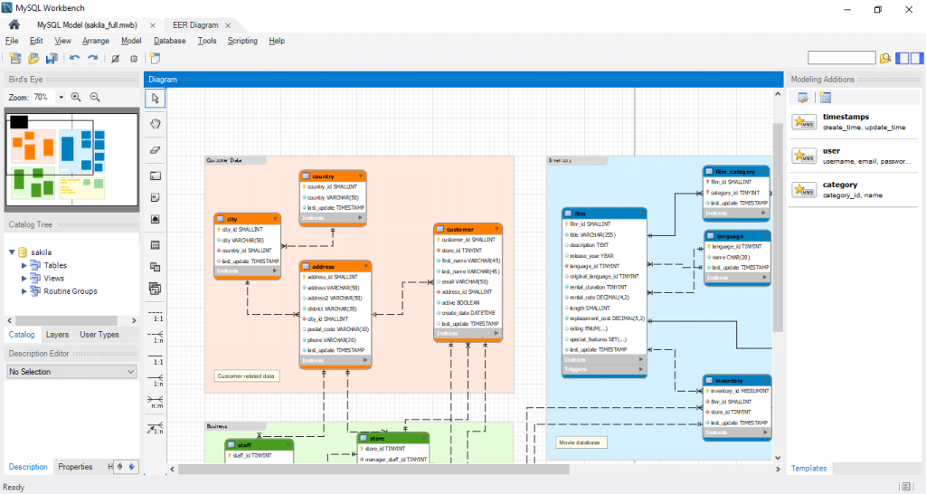
Als Erstes klicken wir in der Leiste am linken Bildrand auf das zweite Symbol, das aus drei miteinander verbundenen Tabellen besteht. Daraufhin erscheint eine Datenbank mit der Bezeichnung sakila_full. Dabei handelt es sich um eine Beispiel-Datenbank, die bereits bei der Installation von MySQL erstellt wurde. Sie enthält die Kundendaten eines fiktiven DVD-Verleihs. Die Dateieigenschaften der Datenbank siehst du im folgenden Screenshot:

Diese Beispieldatenbank klicken wir nun an. Daraufhin erscheint eine Übersicht über deren Struktur. Im folgenden Screenshot siehst du, dass sie aus mehreren einzelnen Tabellen besteht, die miteinander verbunden sind.

Nun kannst du eine dieser Tabellen per Doppelklick anklicken, um ihre Strukturen zu ermitteln.
Das zeigen wir am Beispiel der Tabelle country. Der nächste Screenshot zeigt, wie diese aufgebaut ist. Dabei sind die Spaltennamen aufgelistet und es ist der Datentyp angegeben, den die entsprechenden Werte annehmen. All diese Details werden wir dir bei der Erstellung der Tabellen noch genau erklären. Bislang ist es wichtig, dass du siehst, wie du die entsprechenden Strukturen über die grafische Oberfläche ermitteln kannst.

Du kannst nun auch noch die weiteren Elemente anklicken, die im Fenster erscheinen. Dabei wirst du sicherlich noch nicht alle Details verstehen. Dennoch ist es hilfreich, sich mit dem Aufbau und der Darstellung der Datenbank ein wenig vertraut zu machen.
Beispieltabelle erzeugen
Nun wollen wir eine erste Beispieltabelle erzeugen – bislang aber noch ohne SQL-Befehle. Daher nutzen wir die grafische Benutzeroberfläche, die wir soeben kennengelernt haben.
Datenbank erstellen
Um eine eigene Datenbank zu erstellen, klicken wir zunächst in der Menüleiste auf File und anschließend auf New Model. Ein Model erlaubt es, neue Datenbanken anhand von Diagrammen zu planen und anschließend zu erstellen. Wenn du den entsprechenden Begriff angeklickt hast, erscheint dieses Fenster:

Im zentralen Bereich siehst du zwei übereinanderliegende Zylinder. Diese symbolisieren eine Datenbank. Daneben erscheint der Name der Datenbank, den diese automatisch erhalten hat: mydb. Darunter erscheint die Beschriftung MySQL Schema.
Der Begriff Schema ist in MySQL genau gleichbedeutend wie Database. (In anderen Datenbanksystemen kann es minimale Unterschiede zwischen diesen beiden Begriffen geben). Das bedeutet, dass es sich hierbei um eine MySQL-Datenbank handelt.
Dieses Zylinder-Symbol klicken wir nun doppelt an, um den Namen zu ändern. Wie du im folgenden Screenshot siehst, nennen wir die Datenbank ErsteDatenbank.

Nach dieser Anpassung schließen wir den Tab mit der Beschriftung ErsteDatenbank, sodass wieder das vorherige Fenster zu sehen ist – jetzt allerdings mit dem angepassten Namen der Datenbank.
Tabelle hinzufügen
Nun doppelklicken wir auf den Begriff Add Table um eine Tabelle hinzuzufügen. Daraufhin öffnet sich eine Oberfläche für die Erstellung einer Tabelle. Hier geben wir der Tabelle zunächst einen Namen. Dafür fügen wir im Feld mit der Aufschrift Table Name den Begriff Personen ein. Wie dieser Name bereits vermuten lässt, wollen wir darin Daten zu Personen aufnehmen.

Spalten vorgeben
Im nächsten Schritt müssen wir nun die Spalten vorgeben. Wir beschränken uns dabei auf zwei Spalten: für den Namen und für das Alter.
Als ersten Spaltennamen (Column Name) für den Namen wählen wir deshalb name.

Hinter dem Namen wird die Bezeichnung INT angegeben. Dabei handelt es sich um die Art der Daten, die wir in der entsprechenden Spalte aufnehmen möchten. Darauf gehen wir später detailliert ein. An dieser Stelle sei nur erwähnt, dass INT für Zahlen steht.
Da es sich einem Namen aber nicht eine Zahl, sondern um eine sogenannte Zeichenkette handelt, müssen wir den geeigneten Datentyp auswählen. Bei Zeichenketten verwendet man den Datentyp VARCHAR. Diesen wählen wir in der folgenden Abbildung aus:

In die Klammer, die nach diesem Ausdruck erscheint, müssen wir noch die maximale Zeichenanzahl eingeben. Hier wählen wir den Wert 30. Das sollte für einen Namen ausreichen, weil ein Name selten mehr als 30 Buchstaben lang ist.
Tippe den Wert einfach in die Klammer ein, so wie das im nächsten Screenshot zu sehen ist:

Alle anderen Bereiche lassen wir unverändert.
Jetzt fügen wir eine weitere Spalte für das Alter der Personen ein, ein, indem wir auf die nächste Zeile klicken und den Column Name auf alter ändern. Hierbei geben wir nun den Datentyp INT an.
Werte eintragen
Als nächstes wollen wir Werte in die Datenbank eintragen. Klicke dazu am unteren Bildrand auf Inserts. Klicke dann den grünen Haken (Apply changes to data) rechts in der Werkzeugleiste an. Daraufhin erscheint eine Tabelle, die aus den von uns erstellten Spalten name und alter besteht. Hier können wir nun beliebige Namen und Altersangaben einfügen. Das siehst du im nächsten Screenshot:

Um die Einträge in der Tabelle festzuhalten, musst du danach nochmals auf den grünen Haken klicken. Nun kannst du die Datenbank und die darin enthaltene Tabelle noch abspeichern – entweder, indem du in der Menüleiste auf File und dann auf Save Model klickst, oder mit dem Shortcut Strg + S (beziehungsweise ⌘ + S bei macOS).
Wenn du die Datenbank dann erneut öffnen willst, Musst du ganz zu Beginn in der Menüleiste auf File und anschließend auf Open Model klicken – oder den Shortcut Strg + O verwenden (macOS: ⌘ + O) . Dann kannst du den Namen auswählen, den du deinem Projekt gegeben hast. Daraufhin steht die Tabelle wieder zur Verfügung.
Damit ist unser kleiner Ausflug zur grafischen Benutzeroberfläche der MySQL Workbench abgeschlossen. Gerne kannst du noch weitere Funktionen ausprobieren. Diese sind normalerweise intuitiv gestaltet, sodass du meistens selbst herausfinden kannst, wozu sie dienen. Wir werden fortan mit SQL-Befehlen arbeiten. Diese sind insbesondere dann nützlich, wenn du später die Datenbank automatisch verwalten willst.